模块详细使用教程请看以下文章
模块1
模块1:广告模块,固定宽高
文章发布页/基本设置/顶部广告下进行配置,如图:
![图片[1]-模块功能以及配置教程-不鸽宏迪v3Pro主题官网](https://bugehongdi.cn/wp-content/uploads/2024/10/1-20.png)
![图片[2]-模块功能以及配置教程-不鸽宏迪v3Pro主题官网](https://bugehongdi.cn/wp-content/uploads/2024/10/1-21.png)
模块2
模块2:广告模块,自适应图片宽高
文章发布页/基本设置/顶部广告下进行配置,如图:
![图片[3]-模块功能以及配置教程-不鸽宏迪v3Pro主题官网](https://bugehongdi.cn/wp-content/uploads/2024/10/1-22.png)
![图片[4]-模块功能以及配置教程-不鸽宏迪v3Pro主题官网](https://bugehongdi.cn/wp-content/uploads/2024/10/2-3.png)
模块3
模块3:顶部模块
文章发布页/基本设置/产品头像-页面标题-页面简介进行设置,如图:
![图片[5]-模块功能以及配置教程-不鸽宏迪v3Pro主题官网](https://bugehongdi.cn/wp-content/uploads/2024/10/1-23.png)
![图片[6]-模块功能以及配置教程-不鸽宏迪v3Pro主题官网](https://bugehongdi.cn/wp-content/uploads/2024/10/2-4.png)
模块4
模块4:顶部模块
区别简介红色字体
文章发布页/基本设置/产品头像-页面标题-页面简介进行设置,如图:
![图片[7]-模块功能以及配置教程-不鸽宏迪v3Pro主题官网](https://bugehongdi.cn/wp-content/uploads/2024/10/1-24.png)
![图片[6]-模块功能以及配置教程-不鸽宏迪v3Pro主题官网](https://bugehongdi.cn/wp-content/uploads/2024/10/2-4.png)
模块5
模块5:顶部模块带图片
基本设置下/产品头像-页面标题-页面简介,配置文字
顶部广告配置大图
![图片[9]-模块功能以及配置教程-不鸽宏迪v3Pro主题官网](https://bugehongdi.cn/wp-content/uploads/2024/10/1-25.png)
![图片[10]-模块功能以及配置教程-不鸽宏迪v3Pro主题官网](https://bugehongdi.cn/wp-content/uploads/2024/10/2-5.png)
模块6
模块6:展示模块
可在后台自定义模块处配置,可自定义添加头像名字和地区,可以安装自己需求进行设置,如不设置则使用默认的就可以
![图片[11]-模块功能以及配置教程-不鸽宏迪v3Pro主题官网](https://bugehongdi.cn/wp-content/uploads/2024/10/2-6.png)
![图片[12]-模块功能以及配置教程-不鸽宏迪v3Pro主题官网](https://bugehongdi.cn/wp-content/uploads/2024/10/1-26-1024x644.png)
模块7
模块7:内容模块
群组介绍/内容编辑器输入,支持文字,图片,视频,字体颜色样式等等,编辑器所有功能都可使用
![图片[13]-模块功能以及配置教程-不鸽宏迪v3Pro主题官网](https://bugehongdi.cn/wp-content/uploads/2024/10/1-27.png)
![图片[14]-模块功能以及配置教程-不鸽宏迪v3Pro主题官网](https://bugehongdi.cn/wp-content/uploads/2024/10/2-7.png)
模块8
模块8:虚拟人数模块
无需其他任何配置,直接拖动调用即可
![图片[15]-模块功能以及配置教程-不鸽宏迪v3Pro主题官网](https://bugehongdi.cn/wp-content/uploads/2024/10/1-28.png)
模块9
模块9:虚拟人数模块
无需其他配置,直接拖动调用即可
![图片[16]-模块功能以及配置教程-不鸽宏迪v3Pro主题官网](https://bugehongdi.cn/wp-content/uploads/2024/10/1-29.png)
模块10
模块10:微信动态对话框模块
微信模版处设置,可自由开关支付功能,按自己需求使用
![图片[17]-模块功能以及配置教程-不鸽宏迪v3Pro主题官网](https://bugehongdi.cn/wp-content/uploads/2024/10/2-8.png)
![图片[18]-模块功能以及配置教程-不鸽宏迪v3Pro主题官网](https://bugehongdi.cn/wp-content/uploads/2024/10/1-30-1024x373.png)
模块11至模块20
模块11到模块20为按钮模块,使用非常简单
支付按钮/按钮文字下输入自定义文字即可
注意:按钮模块必须放在预览框最底部
![图片[19]-模块功能以及配置教程-不鸽宏迪v3Pro主题官网](https://bugehongdi.cn/wp-content/uploads/2024/10/1-31.png)
模块21和模块22
模块21和模块22:网友评论模块
按照自己需求进行自定义配置,若不想配置可使用默认
![图片[20]-模块功能以及配置教程-不鸽宏迪v3Pro主题官网](https://bugehongdi.cn/wp-content/uploads/2024/10/1-32.png)
![图片[21]-模块功能以及配置教程-不鸽宏迪v3Pro主题官网](https://bugehongdi.cn/wp-content/uploads/2024/10/1-34.png)
![图片[22]-模块功能以及配置教程-不鸽宏迪v3Pro主题官网](https://bugehongdi.cn/wp-content/uploads/2024/10/1-33-1024x451.png)
模块23至模块25
模块23到模块25都可以自定义,看自己具体需求进行设置
![图片[23]-模块功能以及配置教程-不鸽宏迪v3Pro主题官网](https://bugehongdi.cn/wp-content/uploads/2024/10/1-35.png)
![图片[24]-模块功能以及配置教程-不鸽宏迪v3Pro主题官网](https://bugehongdi.cn/wp-content/uploads/2024/10/2-9.png)
![图片[25]-模块功能以及配置教程-不鸽宏迪v3Pro主题官网](https://bugehongdi.cn/wp-content/uploads/2024/10/3.png)
![图片[12]-模块功能以及配置教程-不鸽宏迪v3Pro主题官网](https://bugehongdi.cn/wp-content/uploads/2024/10/1-26-1024x644.png)
模块26
模块26:文章内容模块(带头像/标题/简介/发布时间)
头像/标题/简介,基本设置下配置
内容在群组介绍下配置
![图片[27]-模块功能以及配置教程-不鸽宏迪v3Pro主题官网](https://bugehongdi.cn/wp-content/uploads/2024/10/1-36.png)
![图片[28]-模块功能以及配置教程-不鸽宏迪v3Pro主题官网](https://bugehongdi.cn/wp-content/uploads/2024/10/2-10.png)
![图片[29]-模块功能以及配置教程-不鸽宏迪v3Pro主题官网](https://bugehongdi.cn/wp-content/uploads/2024/10/3-1.png)
模块27
模块27:相册模块
更多设置下,相册模块处添加,可无限添加图片
![图片[30]-模块功能以及配置教程-不鸽宏迪v3Pro主题官网](https://bugehongdi.cn/wp-content/uploads/2024/10/1-37.png)
![图片[31]-模块功能以及配置教程-不鸽宏迪v3Pro主题官网](https://bugehongdi.cn/wp-content/uploads/2024/10/1-38-1024x630.png)
模块28
模块28:九宫格模块
基本设置下进行配置,上传一张图片自动剪切
![图片[32]-模块功能以及配置教程-不鸽宏迪v3Pro主题官网](https://bugehongdi.cn/wp-content/uploads/2024/10/2-11.png)
![图片[33]-模块功能以及配置教程-不鸽宏迪v3Pro主题官网](https://bugehongdi.cn/wp-content/uploads/2024/10/1-39.png)
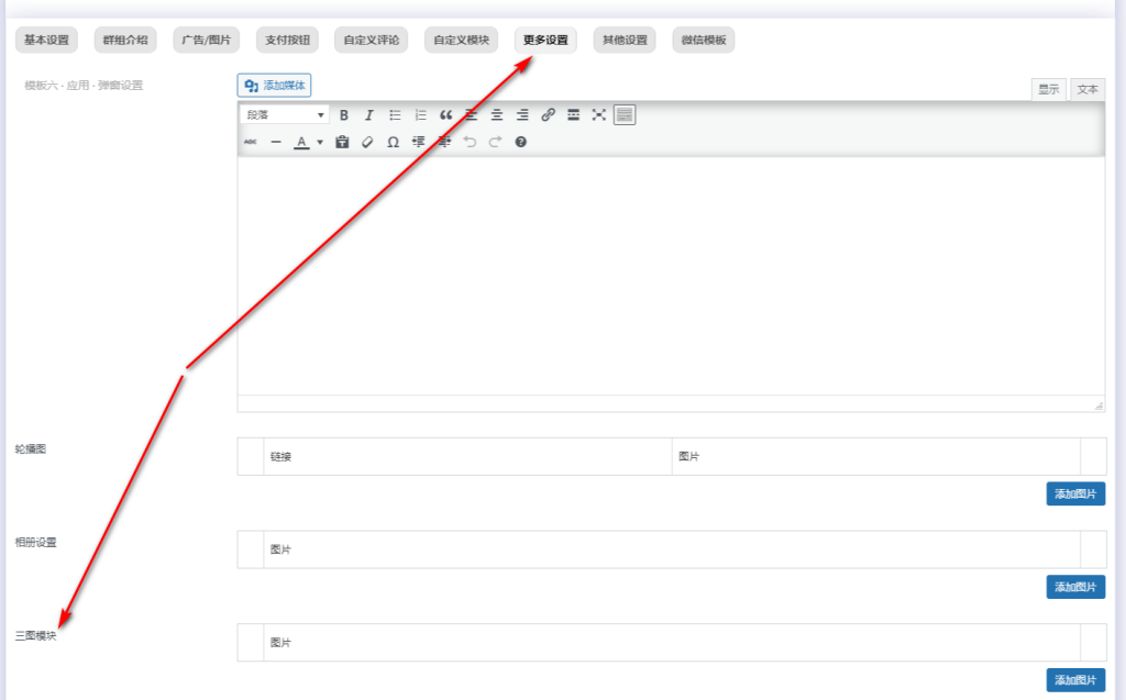
模块29
模块29:三图模块
更多设置下进行配置
注意:只能添加三张图片,添加多了会报错
![图片[34]-模块功能以及配置教程-不鸽宏迪v3Pro主题官网](https://bugehongdi.cn/wp-content/uploads/2024/10/1-40.png)
![图片[35]-模块功能以及配置教程-不鸽宏迪v3Pro主题官网](https://bugehongdi.cn/wp-content/uploads/2024/10/2-12-1024x637.png)
模块30
模块30:网站运行时间模块
无需其他配置,直接调用即可,自动获取
![图片[36]-模块功能以及配置教程-不鸽宏迪v3Pro主题官网](https://bugehongdi.cn/wp-content/uploads/2024/10/1-41.png)
模块31
模块31:标题模块
基本设置下设置文字
![图片[37]-模块功能以及配置教程-不鸽宏迪v3Pro主题官网](https://bugehongdi.cn/wp-content/uploads/2024/10/1-42.png)
![图片[38]-模块功能以及配置教程-不鸽宏迪v3Pro主题官网](https://bugehongdi.cn/wp-content/uploads/2024/10/2-13.png)
模块32
模块32:交友模块
照片上传/基本设置/广告图片进行配置
名字和介绍在群组介绍/注意声明处设置
旁边按钮文字在支付按钮处自定义添加
![图片[39]-模块功能以及配置教程-不鸽宏迪v3Pro主题官网](https://bugehongdi.cn/wp-content/uploads/2024/10/1-43.png)
![图片[40]-模块功能以及配置教程-不鸽宏迪v3Pro主题官网](https://bugehongdi.cn/wp-content/uploads/2024/10/2-14.png)
![图片[41]-模块功能以及配置教程-不鸽宏迪v3Pro主题官网](https://bugehongdi.cn/wp-content/uploads/2024/10/3-2.png)
模块33
模块33:文章模块
需要设置好文章,图片/标题,在另外新建一个文章页面作为主页,调用文章id即可
![图片[42]-模块功能以及配置教程-不鸽宏迪v3Pro主题官网](https://bugehongdi.cn/wp-content/uploads/2024/10/1-44.png)
![图片[43]-模块功能以及配置教程-不鸽宏迪v3Pro主题官网](https://bugehongdi.cn/wp-content/uploads/2024/10/2-15.png)
模块34
模块33:文章模块
需要设置好文章,图片/标题,在另外新建一个文章页面作为主页,调用文章id即可
![图片[44]-模块功能以及配置教程-不鸽宏迪v3Pro主题官网](https://bugehongdi.cn/wp-content/uploads/2024/10/1-45.png)
![图片[43]-模块功能以及配置教程-不鸽宏迪v3Pro主题官网](https://bugehongdi.cn/wp-content/uploads/2024/10/2-15.png)
模块35
模块35:文章模块
需要设置好文章,图片/标题,在另外新建一个文章页面作为主页,调用文章id即可
![图片[46]-模块功能以及配置教程-不鸽宏迪v3Pro主题官网](https://bugehongdi.cn/wp-content/uploads/2024/10/1-46.png)
![图片[43]-模块功能以及配置教程-不鸽宏迪v3Pro主题官网](https://bugehongdi.cn/wp-content/uploads/2024/10/2-15.png)
模块36
模块36:文章模块
需要设置好文章,图片/标题,在另外新建一个文章页面作为主页,调用文章id即可
![图片[48]-模块功能以及配置教程-不鸽宏迪v3Pro主题官网](https://bugehongdi.cn/wp-content/uploads/2024/10/1-47.png)
![图片[43]-模块功能以及配置教程-不鸽宏迪v3Pro主题官网](https://bugehongdi.cn/wp-content/uploads/2024/10/2-15.png)
模块37
模块37:机器人自动回复模块
在主题设置/机器人设置下配置菜单名称和回复内容即可
![图片[50]-模块功能以及配置教程-不鸽宏迪v3Pro主题官网](https://bugehongdi.cn/wp-content/uploads/2024/10/1-48.png)
![图片[51]-模块功能以及配置教程-不鸽宏迪v3Pro主题官网](https://bugehongdi.cn/wp-content/uploads/2024/10/1-49.png)
模块38
模块38:文章模块
需要设置好文章,图片/标题,在另外新建一个文章页面作为主页,调用文章id即可
![图片[52]-模块功能以及配置教程-不鸽宏迪v3Pro主题官网](https://bugehongdi.cn/wp-content/uploads/2024/10/1-50.png)
![图片[53]-模块功能以及配置教程-不鸽宏迪v3Pro主题官网](https://bugehongdi.cn/wp-content/uploads/2024/10/2-16.png)
模块39
模块39:文章模块
需要设置好文章,图片/标题,在另外新建一个文章页面作为主页,调用文章id即可
![图片[54]-模块功能以及配置教程-不鸽宏迪v3Pro主题官网](https://bugehongdi.cn/wp-content/uploads/2024/10/1-51.png)
![图片[53]-模块功能以及配置教程-不鸽宏迪v3Pro主题官网](https://bugehongdi.cn/wp-content/uploads/2024/10/2-16.png)
模块40
模块40:文章模块
需要设置好文章,图片/标题,在另外新建一个文章页面作为主页,调用文章id即可
![图片[56]-模块功能以及配置教程-不鸽宏迪v3Pro主题官网](https://bugehongdi.cn/wp-content/uploads/2024/10/1-52.png)
![图片[53]-模块功能以及配置教程-不鸽宏迪v3Pro主题官网](https://bugehongdi.cn/wp-content/uploads/2024/10/2-16.png)
模块41
模块41:订单滚动模块
无需配置,直接调用即可
![图片[58]-模块功能以及配置教程-不鸽宏迪v3Pro主题官网](https://bugehongdi.cn/wp-content/uploads/2024/10/1-53.png)
模块42
模块42:虚拟支付金额模块
无需配置,直接调用即可
![图片[59]-模块功能以及配置教程-不鸽宏迪v3Pro主题官网](https://bugehongdi.cn/wp-content/uploads/2024/10/1-54.png)
模块43
模块43:轮播图模块
更多设置/轮播图下配置即可
![图片[60]-模块功能以及配置教程-不鸽宏迪v3Pro主题官网](https://bugehongdi.cn/wp-content/uploads/2024/10/1-55.png)
![图片[61]-模块功能以及配置教程-不鸽宏迪v3Pro主题官网](https://bugehongdi.cn/wp-content/uploads/2024/10/1-56.png)
模块44
模块44:点击弹出图片模块
文章页面/更多设置/模块专用点击图片,进行配置
![图片[62]-模块功能以及配置教程-不鸽宏迪v3Pro主题官网](https://bugehongdi.cn/wp-content/uploads/2024/10/1-57.png)
![图片[63]-模块功能以及配置教程-不鸽宏迪v3Pro主题官网](https://bugehongdi.cn/wp-content/uploads/2024/10/2-17.png)
模块45
模块45:点击弹出文字模块
文章页面/更多设置/模块专用点击文字,进行配置
![图片[62]-模块功能以及配置教程-不鸽宏迪v3Pro主题官网](https://bugehongdi.cn/wp-content/uploads/2024/10/1-57.png)
![图片[63]-模块功能以及配置教程-不鸽宏迪v3Pro主题官网](https://bugehongdi.cn/wp-content/uploads/2024/10/2-17.png)
模块46
模块46:客服模块
主题设置/客服设置,添加客服页面链接进行配置
设置前先新建客服页面,如不会看前面的教程(网址配置)详细说明
![图片[66]-模块功能以及配置教程-不鸽宏迪v3Pro主题官网](https://bugehongdi.cn/wp-content/uploads/2024/10/1-58.png)
![图片[67]-模块功能以及配置教程-不鸽宏迪v3Pro主题官网](https://bugehongdi.cn/wp-content/uploads/2024/10/2-18.png)
模块47
模块47:弹窗
更多设置/弹窗设置进行配置如图
![图片[68]-模块功能以及配置教程-不鸽宏迪v3Pro主题官网](https://bugehongdi.cn/wp-content/uploads/2024/10/1-59.png)
![图片[69]-模块功能以及配置教程-不鸽宏迪v3Pro主题官网](https://bugehongdi.cn/wp-content/uploads/2024/10/2-19.png)
模块48
模块48:弹窗
更多设置/弹窗设置进行配置如图
![图片[70]-模块功能以及配置教程-不鸽宏迪v3Pro主题官网](https://bugehongdi.cn/wp-content/uploads/2024/10/1-60.png)
![图片[71]-模块功能以及配置教程-不鸽宏迪v3Pro主题官网](https://bugehongdi.cn/wp-content/uploads/2024/10/2-20.png)
模块49
模块49:开屏广告
广告设置下进行配置如图
![图片[72]-模块功能以及配置教程-不鸽宏迪v3Pro主题官网](https://bugehongdi.cn/wp-content/uploads/2024/10/1-61.png)
![图片[73]-模块功能以及配置教程-不鸽宏迪v3Pro主题官网](https://bugehongdi.cn/wp-content/uploads/2024/10/2-21.png)
模块50
模块50:数据展示模块
无需配置,直接调用,数据动态自动生成
![图片[74]-模块功能以及配置教程-不鸽宏迪v3Pro主题官网](https://bugehongdi.cn/wp-content/uploads/2024/10/1-62.png)
模块51
模块51:引导模块
无需配置,直接调用
![图片[75]-模块功能以及配置教程-不鸽宏迪v3Pro主题官网](https://bugehongdi.cn/wp-content/uploads/2024/10/1-63.png)
模块52
模块52:简单文字模块
基本设置下配置如图
![图片[76]-模块功能以及配置教程-不鸽宏迪v3Pro主题官网](https://bugehongdi.cn/wp-content/uploads/2024/10/1-64.png)
![图片[77]-模块功能以及配置教程-不鸽宏迪v3Pro主题官网](https://bugehongdi.cn/wp-content/uploads/2024/10/2-22.png)
模块53
模块53:简介模块
群组介绍/注意声明设置
![图片[78]-模块功能以及配置教程-不鸽宏迪v3Pro主题官网](https://bugehongdi.cn/wp-content/uploads/2024/10/1-65.png)
![图片[79]-模块功能以及配置教程-不鸽宏迪v3Pro主题官网](https://bugehongdi.cn/wp-content/uploads/2024/10/2-23.png)
模块54
模块54:客服模块
主题设置/客服设置下设置好直接调用即可
![图片[80]-模块功能以及配置教程-不鸽宏迪v3Pro主题官网](https://bugehongdi.cn/wp-content/uploads/2024/10/1-66.png)
![图片[81]-模块功能以及配置教程-不鸽宏迪v3Pro主题官网](https://bugehongdi.cn/wp-content/uploads/2024/10/2-24.png)
模块55
模块55:文字模块
无需设置,直接调用
![图片[82]-模块功能以及配置教程-不鸽宏迪v3Pro主题官网](https://bugehongdi.cn/wp-content/uploads/2024/10/1-67.png)
模块56
模块56:文章内容模块(带头像/标题/简介/发布时间)
头像/标题/简介,基本设置下配置
内容在群组介绍下配置
![图片[83]-模块功能以及配置教程-不鸽宏迪v3Pro主题官网](https://bugehongdi.cn/wp-content/uploads/2024/10/1-68.png)
![图片[84]-模块功能以及配置教程-不鸽宏迪v3Pro主题官网](https://bugehongdi.cn/wp-content/uploads/2024/10/2-25.png)
![图片[85]-模块功能以及配置教程-不鸽宏迪v3Pro主题官网](https://bugehongdi.cn/wp-content/uploads/2024/10/3-4.png)
模块57
模块57:点击跳转链接模块
更多设置/模块专用(跳转链接)进行设置
![图片[86]-模块功能以及配置教程-不鸽宏迪v3Pro主题官网](https://bugehongdi.cn/wp-content/uploads/2024/10/1-69.png)
![图片[87]-模块功能以及配置教程-不鸽宏迪v3Pro主题官网](https://bugehongdi.cn/wp-content/uploads/2024/10/2-26.png)
模块58
模块58:倒计时模块
其他设置进行配置
倒计时为分钟,添加1为一分钟以此类推
![图片[88]-模块功能以及配置教程-不鸽宏迪v3Pro主题官网](https://bugehongdi.cn/wp-content/uploads/2024/10/2-27.png)
![图片[89]-模块功能以及配置教程-不鸽宏迪v3Pro主题官网](https://bugehongdi.cn/wp-content/uploads/2024/10/1-70.png)
模块59
模块59:滚动公告模块
其他设置/滚动公告处添加自定义文字
![图片[90]-模块功能以及配置教程-不鸽宏迪v3Pro主题官网](https://bugehongdi.cn/wp-content/uploads/2024/10/1-71.png)
![图片[91]-模块功能以及配置教程-不鸽宏迪v3Pro主题官网](https://bugehongdi.cn/wp-content/uploads/2024/10/2-28.png)
模块60
模块60:相册模块(左右滑动)
更多设置下相册设置添加图片/可无限添加
![图片[92]-模块功能以及配置教程-不鸽宏迪v3Pro主题官网](https://bugehongdi.cn/wp-content/uploads/2024/10/1-72.png)



![WordPress换域名、批量修改替换网站链接URL最完美教程[新手必看]-不鸽宏迪v3Pro主题官网](https://bugehongdi.cn/wp-content/uploads/2024/10/1-94-287x300.png)






暂无评论内容